WyseOS
首页Python SDK用户手册
WyseOS

Introduction

📖 文档📜 核心概念

Users

📋 用户手册
🎯 意图
🤖️ 代理
浏览器编程搜索安全守护文件分析图像生成智能摘要Builder
👥 团队
🧠 记忆
📚 知识库
⚙️ 模型
💳 积分

Developers

🚀 Python SDK

Changelogs

Others

联系我们
📋 用户手册🤖️ 代理

智能摘要

概念

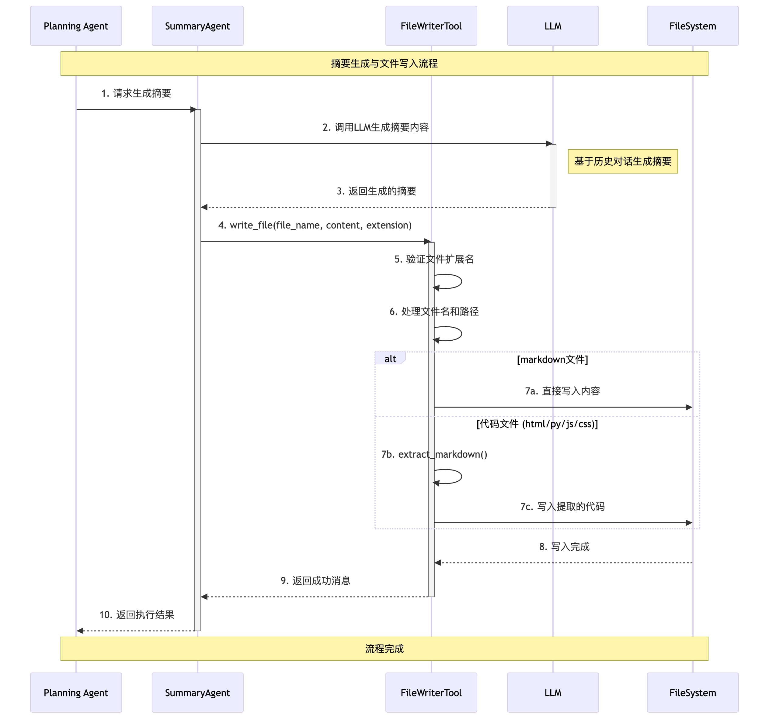
Summary 是一个基于大语言模型的智能摘要助手,它能够分析历史对话内容并通过 FileWriterTool 将生成的摘要以 Markdown、HTML 或代码文件的形式保存。

组件

Image

执行流程

Image

图像生成

上一页

Builder

下一页

目录

概念
组件
执行流程